Skip to content

123 Thủ Thuật

  • Sample Page

123 Thủ Thuật

  • Home » 
  • Thủ Thuật Máy Tính » 
  • Tines là gì? Giải pháp Tự Động Hóa Workflow Đám Mây An Toàn và Mạnh Mẽ cho Người Dùng Việt

Tines là gì? Giải pháp Tự Động Hóa Workflow Đám Mây An Toàn và Mạnh Mẽ cho Người Dùng Việt

By Administrator Tháng 8 20, 2025 0
Giao diện Tines minh họa quy trình quản lý máy chủ Minecraft từ Discord
Table of Contents

Trong bối cảnh công nghệ phát triển không ngừng, tự động hóa đã trở thành một phần không thể thiếu trong mọi hệ thống, từ việc xây dựng một ngôi nhà thông minh với Home Assistant đến quản lý các đội nhóm làm việc. Hàng loạt giải pháp đã ra đời nhằm tự động hóa các quy trình làm việc một cách nhanh chóng, dễ dàng và bảo mật. Các dự án mã nguồn mở như n8n đã mang đến cho các nhà phát triển sức mạnh tự động hóa mà không cần chi trả mức giá doanh nghiệp, nhưng bên cạnh đó vẫn còn nhiều lựa chọn khác. Trong số đó, Tines là một nền tảng đã gây ấn tượng mạnh mẽ cho giới chuyên gia công nghệ và người dùng cá nhân.

Tines được biết đến là một nền tảng SOAR (Security Orchestration, Automation, and Response – Điều phối, Tự động hóa và Phản hồi An ninh) tiên tiến. Mặc dù có các gói đăng ký trả phí, nhưng hầu hết các tính năng tự động hóa cơ bản mà bạn cần đều có thể được sử dụng trực tuyến hoàn toàn miễn phí. Nền tảng này mang lại sự linh hoạt đáng kinh ngạc, và việc khám phá, làm quen với nó là một trải nghiệm thú vị. Trên Tines, một “story” (câu chuyện) là tên gọi của một tập hợp các hành động được kết nối với nhau. Tines cung cấp rất nhiều “Story” có sẵn để người dùng có thể sử dụng ngay. Và khi đã nắm vững, bạn hoàn toàn có thể tự xây dựng những “story” của riêng mình để đáp ứng các nhu cầu cụ thể.

Tines là gì? Nền tảng tự động hóa SOAR dành cho ai?

Bản chất: Nền tảng tự động hóa an toàn dựa trên đám mây

Đối với những người dùng có xu hướng “tự host” (self-host) mọi thứ trên máy chủ cục bộ của mình, Tines có thể không phải là lựa chọn phù hợp nhất. Giải pháp gần nhất mà bạn có thể tiếp cận là Tines tunnel – một ứng dụng Docker cho phép “story” của bạn kết nối với mạng nội bộ, sử dụng Cloudflare tunnels để thiết lập kết nối này. Tuy nhiên, tính năng này yêu cầu đăng ký trả phí và hướng đến các doanh nghiệp lớn.

Nếu bạn đang tìm kiếm một nền tảng tự động hóa đơn giản, dựa trên đám mây để quản lý một số công cụ hoặc quy trình của mình, Tines chắc chắn là một cái tên đáng để cân nhắc. Nền tảng này tích hợp khả năng AI và email, cùng với sự hỗ trợ cho hầu hết mọi dịch vụ mà bạn có thể nghĩ đến. Tines có thể gửi yêu cầu đến một địa chỉ để thu thập dữ liệu, hoặc nhận dữ liệu thông qua webhook. Chẳng hạn, một trong những “story” mẫu có sẵn cho phép quản lý máy chủ Minecraft ngay từ trong Discord. Sự linh hoạt và hiệu quả của Tines thực sự ấn tượng.

Giao diện Tines minh họa quy trình quản lý máy chủ Minecraft từ DiscordGiao diện Tines minh họa quy trình quản lý máy chủ Minecraft từ Discord

Về vấn đề bảo mật khi sử dụng một công cụ tự động hóa dựa trên đám mây, Tines đặt an ninh lên hàng đầu. Dịch vụ đám mây của họ đã được chứng nhận SOC2 Type 2, và hai nhà sáng lập, Eoin Hinchy cùng Thomas Kinsella, đều có xuất thân từ lĩnh vực an ninh mạng. Trong một bình luận trên Reddit cách đây hai năm, Kinsella đã khẳng định rằng:

“Chúng tôi nhẹ hơn và linh hoạt hơn nhiều so với tất cả các nền tảng SOAR truyền thống của bạn. Tôi đã dành nhiều thời gian làm việc trong SecOps, vì vậy trọng tâm chính của chúng tôi chỉ đơn giản là tự động hóa các quy trình CSPM, EDR, SIEM, Phishing tiêu chuẩn, phê duyệt, v.v. nhưng nền tảng này có rất nhiều tính năng mạnh mẽ dành cho người dùng chuyên nghiệp (xây dựng API, môi trường dev/prod) và các tính năng thú vị (xây dựng biểu mẫu/ứng dụng tương tác, nhiều người chơi, curl-to-integrate, v.v.) và bạn có thể bắt đầu với phiên bản cộng đồng miễn phí mãi mãi.”

Tóm lại, nếu bạn là một “self-hoster” cứng nhắc muốn kiểm soát mọi thứ, n8n có thể là lựa chọn tốt hơn. Nhưng nếu bạn cần một công cụ dựa trên đám mây để xử lý một vài tự động hóa quan trọng, chẳng hạn như quy trình cảnh báo khi Home Lab của bạn gặp sự cố, Tines chắc chắn đáng để dùng thử.

Hướng dẫn xây dựng Tines Story: Từ cơ bản đến nâng cao

Bắt đầu với Tines Story đơn giản

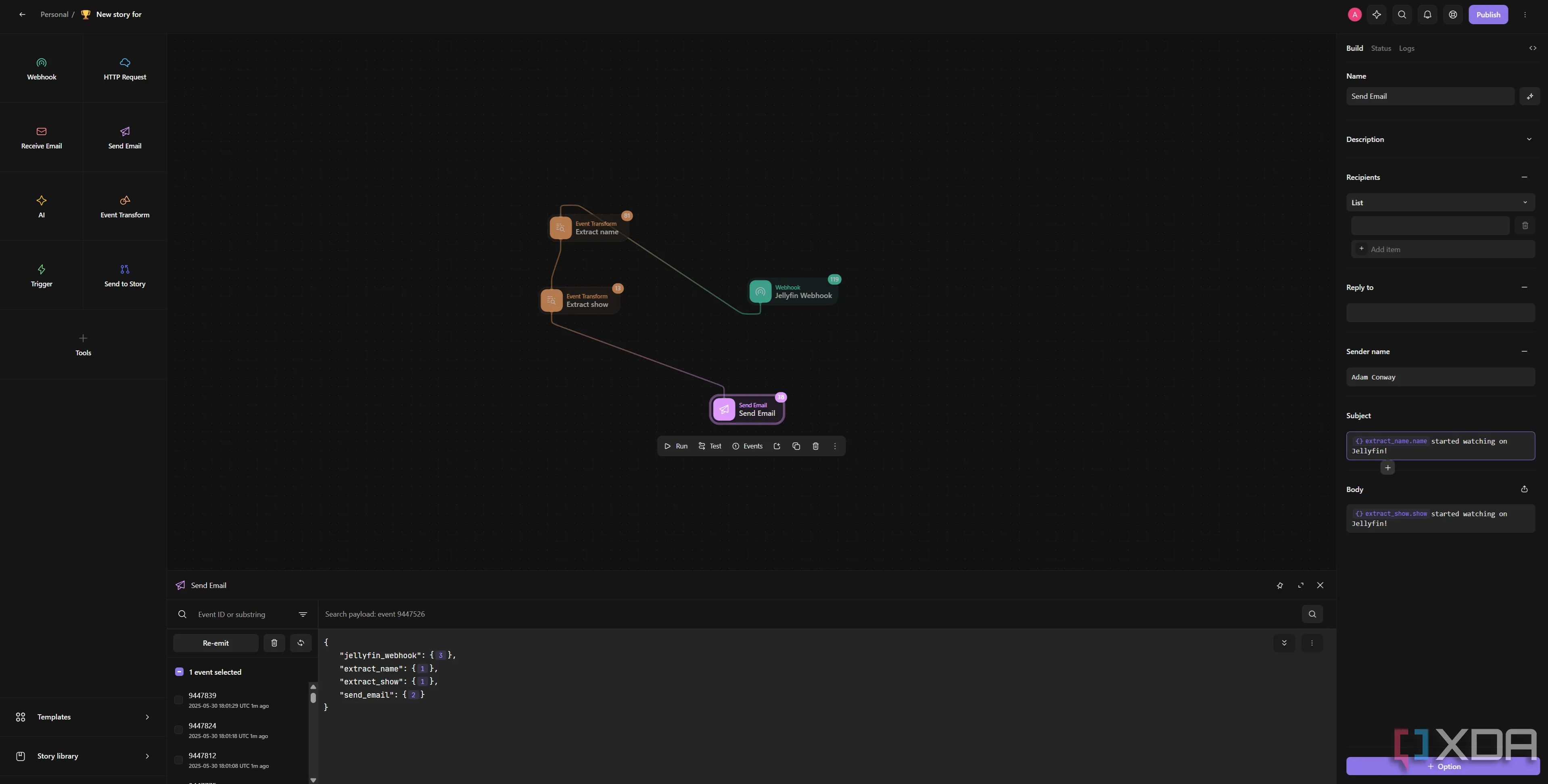
Để minh họa cách Tines hoạt động, tôi đã xây dựng một workflow rất cơ bản và thử nghiệm với một số tùy chọn có sẵn. Trong hình ảnh dưới đây, phiên bản Jellyfin của tôi sẽ liên hệ với webhook để gửi tất cả thông tin về nội dung đang phát, bao gồm người dùng đang xem, định dạng tệp và thông tin siêu dữ liệu khớp.

Sơ đồ workflow cơ bản của Tines tích hợp Jellyfin và gửi email thông báoSơ đồ workflow cơ bản của Tines tích hợp Jellyfin và gửi email thông báo

Sau đó, tôi tạo hai trình trích xuất dữ liệu riêng biệt để minh họa, nhưng bạn có thể trích xuất nhiều giá trị trong một lần. Tôi đọc từ “jellyfin_webhook.body.NotificationUser” để lấy tên người dùng đang xem và “jellyfin_webhook.body.SeriesName” để lấy tên chương trình TV đang được xem. Khi bạn nhập các giá trị cần đọc, tính năng tự động hoàn thành của Tines sẽ đưa ra gợi ý và hiển thị bản xem trước dữ liệu bạn đang lấy, giúp đảm bảo tính chính xác.

Cuối cùng, tôi gửi một email với thông tin về người đang xem và nội dung họ đang xem. Đây là một quy trình rất cơ bản, nhưng bạn có thể tích hợp nó theo nhiều cách khác nhau với các dịch vụ tại nhà hoặc dịch vụ được lưu trữ của mình. Ví dụ, bằng cách lưu trữ một webhook từ Home Assistant, bạn có thể cho phép Tines gửi dữ liệu mà nó nhận được trở lại Home Assistant để xử lý. Về cơ bản, bạn chuyển tải việc xử lý sang Tines, sau đó truy xuất dữ liệu sau khi nó hoàn tất.

Tích hợp AI và Home Assistant: Nâng tầm tự động hóa thông minh

Quy trình Tines xây dựng luồng tự động hóa với Home Assistant và tính năng AIQuy trình Tines xây dựng luồng tự động hóa với Home Assistant và tính năng AI

Trong luồng trên, ví dụ, tôi đã thử nghiệm với tích hợp AI để xem liệu tôi có thể yêu cầu nó tóm tắt dữ liệu từ các cảm biến Home Assistant của mình hay không. Mặc dù dữ liệu đã được Tines truy xuất, nhưng tính năng hành động AI chỉ khả dụng cho các đội nhóm thực sự, chứ không phải cho mục đích sử dụng cá nhân. Tôi đã chuyển tự động hóa của mình sang một đội nhóm (team) – việc tạo đội nhóm là miễn phí – và sau đó nó hoạt động hoàn hảo.

Sau khi thực hiện điều đó, tôi có thể gửi dữ liệu thời tiết từ Home Assistant thông qua webhook của Tines, trích xuất thông tin từ đó, chuyển nó đến hành động AI để tóm tắt, và sau đó gửi lại cho Home Assistant. Sau đó, tôi có thể thông báo phản hồi qua loa của mình. Nhược điểm ở đây là có một số hạn chế khá lớn về AI đối với người dùng miễn phí, mặc dù điều này là dễ hiểu. Mỗi yêu cầu đến mô hình cơ bản Claude 3 Haiku sử dụng 1 credit, trong khi các mô hình khác có thể sử dụng tới 12 credit mỗi lần. Và bạn chỉ nhận được 50 credit miễn phí mỗi tháng. Mặc dù Tines cung cấp cho người dùng khả năng cung cấp tích hợp AI của riêng họ, nhưng tính năng này không có sẵn trong phiên bản cộng đồng, vì vậy người dùng miễn phí muốn sử dụng AI sẽ bị giới hạn 50 lượt dùng mỗi tháng.

Thành thật mà nói, mức độ kiểm soát mà Tines cung cấp cho phép bạn tạo các yêu cầu HTTP của riêng mình đến một API nếu muốn. Đây chắc chắn là một quy trình phức tạp hơn, nhưng bạn có thể mang mô hình AI của riêng mình vào một workflow của Tines chạy trong không gian miễn phí bằng cách tích hợp thủ công và phân tích đầu ra bằng hành động trích xuất dữ liệu. Ngoài ra, có một số mẫu OpenAI miễn phí để sử dụng, và chúng chỉ yêu cầu bạn cung cấp khóa API của riêng mình.

Minh họa yêu cầu HTTP từ Tines gửi đến webhook của Home AssistantMinh họa yêu cầu HTTP từ Tines gửi đến webhook của Home Assistant

Ví dụ trên minh họa cách bạn có thể tích hợp Tines vào một workflow của Home Assistant để tóm tắt thời tiết. Home Assistant gửi yêu cầu đến webhook của Tines với dữ liệu, Tines xử lý nó bằng hành động AI, sau đó xuất ra phản hồi trong yêu cầu POST đến webhook của Home Assistant (trong trường hợp của tôi là thông qua Nabu Casa) ở định dạng JSON. Mặc dù 50 credit có vẻ không nhiều, nhưng điều này là dễ hiểu do chi phí liên quan đến các mô hình AI. Hơn nữa, một bản tóm tắt dự báo thời tiết hàng ngày bởi Claude 3 Haiku thông qua Tines sẽ không sử dụng hết 50 credit mỗi tháng, vì vậy rất đáng để thử nghiệm xem liệu điều gì đó như thế này có thể cải thiện ngôi nhà hoặc quy trình làm việc của bạn hay không.

Tiềm năng và các tính năng nâng cao khác

Những gì tôi đã trình bày ở đây chỉ là một phần nhỏ so với những gì bạn có thể làm với Tines. Mặc dù những hạn chế về tính năng AI chắc chắn là một nhược điểm, nhưng chúng không phải là tính năng duy nhất khiến Tines trở thành một dịch vụ đáng để thử nghiệm. Bạn có thể kết nối Tines với một máy chủ Ntfy tự host và thu thập thông tin để gửi cảnh báo tùy chỉnh qua email, và điều đó không yêu cầu bất kỳ AI tạo sinh nào để hoạt động. Thêm vào đó, Tines có chế độ IMAP cho phép nó quét hộp thư đến để tìm email và phản ứng tự động với chúng, điều này cũng có thể được tích hợp như một phần của kế hoạch dự phòng thảm họa. Một trong những tính năng yêu thích của tôi là khả năng tạo yêu cầu HTTP một cách dễ dàng. Tines hỗ trợ việc sao chép và dán lệnh cURL trực tiếp vào một workflow, điều này sẽ tự động tạo một hành động yêu cầu HTTP với tất cả các tham số đã được chèn sẵn.

Nếu bạn tò mò về những gì Tines có thể làm, có rất nhiều điều mà tôi chưa đề cập ở đây, chẳng hạn như Tines Pages có thể bắt đầu các workflow dựa trên dữ liệu nhập từ người dùng trên một trang web. Ngoài ra, tôi thực sự khuyên bạn nên xem qua kho stories của Tines, vì chúng rất dễ nhập và tự mình thử nghiệm. Tôi tiếp cận Tines từ góc độ người dùng tự host, nhưng các công nghệ cơ bản hỗ trợ thiết lập cơ bản này có thể cực kỳ mạnh mẽ trong những trường hợp phù hợp. Quản lý máy chủ Minecraft từ Discord là một cách sử dụng, tự động hóa toàn bộ doanh nghiệp là một cách khác, và Tines quản lý cách trước một cách xuất sắc và mở rộng sang cách sau cũng tốt không kém.

Tines không chỉ là một công cụ tự động hóa, mà còn là một nền tảng linh hoạt, mở ra cánh cửa cho vô số khả năng tối ưu hóa quy trình làm việc, từ cá nhân đến doanh nghiệp. Với phiên bản miễn phí và cộng đồng hỗ trợ mạnh mẽ, đây chắc chắn là một công cụ mà những người đam mê công nghệ tại Việt Nam nên khám phá.

Bạn đã từng thử Tines hay các nền tảng tự động hóa tương tự chưa? Hãy chia sẻ trải nghiệm và những ý tưởng tự động hóa của bạn dưới phần bình luận nhé! Đừng quên theo dõi 123thuthuat.com để cập nhật thêm nhiều kiến thức công nghệ và thủ thuật hữu ích khác!

Share
facebookShare on FacebooktwitterShare on TwitterpinterestShare on Pinterest
linkedinShare on LinkedinvkShare on VkredditShare on ReddittumblrShare on TumblrviadeoShare on ViadeobufferShare on BufferpocketShare on PocketwhatsappShare on WhatsappviberShare on ViberemailShare on EmailskypeShare on SkypediggShare on DiggmyspaceShare on MyspacebloggerShare on Blogger YahooMailShare on Yahoo mailtelegramShare on TelegramMessengerShare on Facebook Messenger gmailShare on GmailamazonShare on AmazonSMSShare on SMS
Post navigation
Previous post

Qualcomm Ra Mắt Adreno Control Panel: Nâng Tầm Trải Nghiệm Game Trên Snapdragon X Elite

Next post

Apprise: Giải Pháp Thông Báo Đa Năng Vượt Trội Ntfy và Gotify

Administrator

Related Posts

Categories Thủ Thuật Máy Tính Tines là gì? Giải pháp Tự Động Hóa Workflow Đám Mây An Toàn và Mạnh Mẽ cho Người Dùng Việt

macOS Tahoe: Bản Cập Nhật Lớn Cuối Cùng Dành Cho Mac Intel – Điều Người Dùng Cần Biết

Categories Thủ Thuật Máy Tính Tines là gì? Giải pháp Tự Động Hóa Workflow Đám Mây An Toàn và Mạnh Mẽ cho Người Dùng Việt

Proton VPN: 5 Tính Năng Quan Trọng Bạn Nên Kích Hoạt Ngay Để Bảo Mật Tối Ưu

Categories Thủ Thuật Máy Tính Tines là gì? Giải pháp Tự Động Hóa Workflow Đám Mây An Toàn và Mạnh Mẽ cho Người Dùng Việt

Google Pixel 9a Ra Mắt: Smartphone Tầm Trung Đáng Chú Ý với Chip Tensor G4 và Camera AI Đỉnh Cao

Leave a Comment Hủy

Recent Posts

  • macOS Tahoe: Bản Cập Nhật Lớn Cuối Cùng Dành Cho Mac Intel – Điều Người Dùng Cần Biết
  • Proton VPN: 5 Tính Năng Quan Trọng Bạn Nên Kích Hoạt Ngay Để Bảo Mật Tối Ưu
  • Google Pixel 9a Ra Mắt: Smartphone Tầm Trung Đáng Chú Ý với Chip Tensor G4 và Camera AI Đỉnh Cao
  • Biến Laptop Cũ Thành Máy Đọc Sách E-reader Hoàn Hảo Với Kavita
  • Cảnh báo từ nhà phát triển: Tránh xa Driver Nvidia 572.XX cho RTX 30/40 Series!

Recent Comments

Không có bình luận nào để hiển thị.
Copyright © 2026 123 Thủ Thuật - Powered by Nevothemes.
Offcanvas
Offcanvas

  • Lost your password ?